Boost Spark Performance: DataFusion & Comet Unveiled

V.Redandblue 24 views
Boost Spark Performance: DataFusion & Comet Unveiled

Boost Spark Performance: DataFusion & Comet Unveiled

Hey guys, ever found yourselves wrestling with Apache Spark performance, wishing there was a secret sauce to make your big data pipelines run faster and smoother? You’re definitely not alone in that boat! In the ever-evolving, fast-paced world of big data, optimizing performance isn’t just a nice-to-have; it’s absolutely key to staying competitive and getting timely insights. Today, we’re going to dive deep into an exciting trio that’s shaking things up and redefining what’s possible: Apache Spark , DataFusion , and Comet . These technologies, when combined thoughtfully, offer a truly powerful pathway to supercharge your data processing workflows. We’re talking about achieving next-level query optimization and execution that can dramatically cut down processing times, reduce resource consumption, and ultimately save you a ton of headaches (and money!). So, grab your favorite beverage, because we’re about to unpack how these incredible tools work, why they matter so much in today’s data landscape, and how they can transform your entire data strategy. Our goal here is to give you a comprehensive, yet easy-to-understand, overview, making sure you walk away with practical insights into leveraging this cutting-edge combination for peak performance. Get ready to explore the exciting future of high-performance data analytics, where speed and efficiency are no longer just aspirations, but achievable realities for your data operations. We’ll explore the nuances of each component and then reveal how their collective power creates a synergy that’s greater than the sum of its parts, pushing the boundaries of what your big data infrastructure can achieve.

Understanding Apache Spark: The Big Data Powerhouse

Apache Spark has long been the undisputed champion and the go-to workhorse for large-scale data processing across virtually every industry. It’s that robust framework everyone relies on for everything from crucial ETL (Extract, Transform, Load) operations that move and shape your data, to tackling incredibly complex machine learning tasks that drive innovation. But what exactly makes Spark so ubiquitous, and why are data engineers and scientists constantly looking for innovative ways to make it even better ? At its very core, Apache Spark is an open-source, distributed processing system meticulously designed for fast and general-purpose cluster computing. It provides a remarkably intuitive interface for programming entire clusters with implicit data parallelism and fault tolerance baked in, making it an incredibly resilient, scalable, and reliable choice for demanding workloads. Think about it for a moment: when you’re dealing with immense volumes of data—terabytes, petabytes, or even exabytes—you absolutely need a system that can handle the sheer scale, velocity, and variety with grace, precision, and speed. Spark achieves this through its robust, modular architecture, which includes the foundational Spark Core engine, Spark SQL for handling structured data with familiar SQL queries, Spark Streaming for real-time analytics, MLlib for cutting-edge machine learning algorithms, and GraphX for advanced graph processing. This rich and expansive ecosystem means that whatever your data challenge or ambition, Spark likely has a specialized module or a powerful feature set to tackle it head-on, making it an incredibly versatile platform for modern data processing.

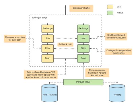
One of the primary and most compelling reasons for Apache Spark ’s widespread adoption is its groundbreaking ability to perform in-memory processing, which significantly accelerates data operations compared to traditional disk-based systems like Hadoop MapReduce. This dramatic increase in speed is absolutely crucial for interactive analytics, real-time dashboards, and the iterative algorithms so common in advanced AI and machine learning workflows. However, even a champion like Spark has areas where it can be further optimized and fine-tuned. As datasets grow exponentially larger, and the complexity of analytical queries steadily increases, the demand for even faster execution and more efficient resource utilization becomes paramount. Developers and data engineers are always on the lookout for innovative, cutting-edge ways to squeeze every last drop of performance out of their Spark clusters, pushing the boundaries of what’s possible. This relentless quest for optimization is precisely where the magic of external query engines and native accelerators comes into play, aiming to augment Spark’s existing capabilities, especially in the crucial realm of its SQL engine. While Spark SQL is undeniably powerful and user-friendly, its underlying execution primarily operates on the JVM (Java Virtual Machine), which sometimes introduces overheads—like garbage collection pauses and serialization costs—that alternative, lower-level, native engines can bypass entirely. This continuous pursuit of optimization is precisely what brings us to DataFusion and Comet . These tools are not meant to be replacements for Spark ; rather, they are powerful allies specifically designed to plug into its architecture and elevate its performance to unprecedented levels, making your data pipelines not just fast, but blazing fast . Understanding Spark’s foundational role and its inherent strengths is absolutely essential before we can fully explore how these new, innovative components integrate seamlessly to create a truly next-generation data processing environment. We’re talking about a significant, transformative step forward in efficiency, speed, and cost-effectiveness, ensuring that your big data operations are not just keeping pace with demand, but actively setting the pace for the entire industry. This unwavering commitment to efficiency and innovation is what drives the vibrant evolution within the Apache Spark ecosystem , and today we’re witnessing a pivotal moment with the emergence of powerful complements like DataFusion and Comet. They play a critical role in addressing the intricate and evolving challenges of modern data processing, making Spark an even more capable and resilient platform for handling diverse and demanding analytical workloads, truly cementing its position as a big data leader.

Diving into DataFusion: The Rust-Powered Query Engine

DataFusion is a name you might be hearing more and more frequently in the rapidly expanding data engineering community, and for incredibly good reason. It’s a high-performance, incredibly extensible query execution framework meticulously written in Rust , specifically designed to be easily embedded into other applications. Think of it as a super-efficient, highly intelligent brain for processing analytical queries, built from the ground up with an unwavering focus on speed, memory safety, and concurrency—qualities that the Rust programming language is universally renowned for and excels at. Unlike many traditional data processing engines that often reside in the Java or Scala world, DataFusion ingeniously harnesses the raw power and efficiency of Rust, allowing it to achieve near-bare-metal performance levels. This crucial distinction translates directly into significantly less overhead, substantially faster query execution, and a far more efficient utilization of precious system resources. *What makes DataFusion particularly interesting and highly relevant for Apache Spark users* is its profound ability to serve as an alternative or, more powerfully, a complementary query optimizer and executor. Imagine being able to intelligently offload computationally intensive parts of your Spark SQL queries to an engine that can process them with truly incredible efficiency, especially for tasks involving complex aggregations, intricate joins, and granular filtering operations. This isn’t just about achieving raw speed; it’s deeply rooted in the fundamental design principles that make Rust so appealing and robust for low-level systems programming. Rust’s strong type system and its revolutionary ownership model prevent entire classes of common programming bugs at compile time, leading to much more robust, reliable, and secure data pipelines. Furthermore, its emphatic emphasis on zero-cost abstractions means you genuinely don’t pay for features you don’t actively use, ensuring that the compiled code is as lean, mean, and efficient as humanly possible, maximizing every CPU cycle.

The undeniable beauty of DataFusion lies in its remarkable flexibility and its elegantly component-based, modular architecture. It thoughtfully provides a logical plan optimizer, a physical plan builder, and a query executor, all of which are designed to be highly customizable and easily extensible. This inherent modularity means that developers have the power to precisely tailor DataFusion to their specific use cases, seamlessly integrating it into existing and often complex data infrastructure. For instance, it boasts the capability to read data directly from a wide variety of sources, including widely used formats like Parquet, CSV, and Avro files, and process them with incredible speed without needing to convert everything into a JVM-specific format, which can be a significant bottleneck. This crucial capability is absolutely invaluable when working within a diverse, polyglot data ecosystem that often spans multiple technologies and languages. *So, how exactly does DataFusion complement Spark in a practical sense?* Well, while Spark SQL is undoubtedly a fantastic, high-level, and incredibly productive API, its underlying execution engine, built on the JVM, can sometimes introduce performance bottlenecks and latency, especially during intensive CPU-bound operations. By intelligently integrating DataFusion , you can strategically leverage its native, Rust-powered execution for these critical, performance-sensitive parts of your workload. This creates a powerful division of labor: Spark continues to brilliantly handle the distributed coordination, the large-scale data shuffling, and the overall job management, while DataFusion confidently takes over the heavy lifting of the actual, granular computation on individual worker nodes. It’s truly a