OHTTP Karo218 SCIR900 Index SC Explained

V.Redandblue 77 views
OHTTP Karo218 SCIR900 Index SC Explained

OHTTP Karo218 SCIR900 Index SC Explained

Hey everyone! Today, we’re diving deep into something that might sound a bit techy, but trust me, it’s super important if you’re dealing with specific types of digital infrastructure or security protocols. We’re talking about OHTTP Karo218 SCIR900 Index SC . Now, that’s a mouthful, right? But breaking it down, we’re essentially looking at a combination of protocols and identifiers that play a crucial role in how certain data is exchanged and secured online. Understanding these elements can unlock a whole new level of insight into network security, data privacy, and efficient communication systems. So, buckle up, because we’re about to demystify these terms and explore their significance in our increasingly connected world. We’ll cover what each part means, how they might work together, and why you should care about them, especially if you’re in the IT game or just curious about the nuts and bolts of the internet.

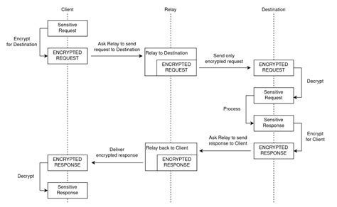
Let’s start by dissecting this beast. The ‘OHTTP’ part likely refers to Oblivious HTTP . This is a relatively new and super cool concept in the realm of privacy-preserving protocols. Think of it as a way to send HTTP requests without the server in the middle knowing who you are or what you’re asking for. It uses techniques like onion routing (similar to Tor) and other encryption methods to shield your identity and the content of your request from intermediaries. The goal here is to prevent network observers from tracking your online activity, even if they can see that you’re making a request. Oblivious HTTP is designed to be flexible and can be layered on top of existing internet infrastructure, making it a promising candidate for enhancing privacy without a complete overhaul of the web. It’s all about decoupling the sender, the receiver, and the observer, so that no single party has full visibility. This has massive implications for user privacy, censorship resistance, and even for building more robust and trustworthy online services. The ‘oblivious’ aspect is key – it means the intermediaries are oblivious to the sensitive details of the communication, ensuring a higher degree of anonymity and security for the user. This technology is still evolving, but its potential to reshape how we think about online privacy is undeniable. Imagine browsing the web, sending messages, or accessing services, all with a significantly reduced digital footprint, and with the confidence that your data is shielded from prying eyes.

Next up, we have ‘Karo218’. This part sounds like a specific identifier, possibly a version number, a project name, or a unique key associated with a particular implementation or standard. In the context of OHTTP Karo218 SCIR900 Index SC , ‘Karo218’ might specify a particular flavor or configuration of the Oblivious HTTP protocol, perhaps developed by a specific team or adhering to a certain set of parameters. It could also be a unique identifier within a larger system, like a version of a cryptographic library or a specific security policy. Without more context, it’s hard to pinpoint its exact function, but it’s clear that it’s meant to distinguish this particular implementation or set of specifications from others. Think of it like a model number on a car – it tells you exactly which version you’re dealing with. This level of specificity is crucial in security and networking, where even minor differences in implementation can have significant security implications. It allows developers and administrators to ensure they are using the correct components and configurations, reducing the risk of vulnerabilities arising from misinterpretation or incompatibility. It’s this granular detail that often underpins the robustness of complex systems, ensuring that each piece fits together perfectly and securely. So, while it might seem like just a random string of characters, ‘Karo218’ likely holds important information about the specific context and capabilities of the OHTTP implementation it’s associated with.

Now, let’s tackle ‘SCIR900’. This segment also appears to be a specific code or identifier. In the realm of digital protocols and security, codes like this often denote particular standards, algorithms, or configurations. ‘SCIR900’ could refer to a specific cipher suite, a particular security level, a version of a cryptographic algorithm, or even a unique endpoint identifier within a distributed system. When combined with OHTTP and Karo218, it suggests a highly specific and potentially proprietary or specialized security configuration. For instance, it might define the exact encryption algorithms and key exchange mechanisms used within the Oblivious HTTP connection identified by Karo218. The ‘900’ might indicate a version or a tier of security, perhaps signifying a higher level of protection or a more advanced set of features. The ‘SCIR’ part could stand for something related to ‘Secure Communication’ or ‘Interoperable Routing’, but without official documentation, this is speculative. However, the presence of such a specific identifier emphasizes the modular and configurable nature of modern security protocols. It allows for tailoring security measures to specific needs, ensuring that the right level of protection is applied for different types of data or communication flows. This precision is what keeps our digital interactions safe and reliable, even as threats become more sophisticated. It’s like having a custom-built lock for a specific safe – it’s designed to offer the best possible security for its intended purpose.

Finally, we have ‘Index SC’. This phrase typically suggests a mechanism for organization, retrieval, or a specific type of security classification. In a computing context, an ‘index’ is often a data structure that helps in quickly locating specific information. When paired with ‘SC’ (which could stand for ‘Security Control’, ‘Service Configuration’, ‘System Component’, or something similar, depending on the context), ‘Index SC’ might refer to a system that manages or catalogs specific security configurations or components related to the OHTTP Karo218 SCIR900 setup. For example, it could be an index of available OHTTP endpoints, a catalog of security policies that can be applied, or a system that tracks the status of various security components. The ‘SC’ could also denote a specific type of index, perhaps one that is particularly secure or optimized for certain types of queries. This part of the identifier suggests that there’s an underlying system in place that manages and provides access to the various elements of this OHTTP implementation. It implies a structured approach to managing security settings, which is vital for maintaining consistent and effective security across complex systems. Think of it as a librarian’s catalog for all the security books available, helping you find the exact information or tool you need quickly and efficiently. This organizational aspect is critical for large-scale deployments and for ensuring that security measures are applied uniformly and correctly, minimizing the chances of human error or oversight.

Putting it all together, OHTTP Karo218 SCIR900 Index SC likely refers to a highly specific implementation or configuration of Oblivious HTTP. It denotes a system that uses specific parameters (Karo218), employs particular security protocols or algorithms (SCIR900), and has an organized way of managing these components or their associated data (Index SC). This kind of detailed naming convention is common in enterprise-level systems, research projects, or specialized networking solutions where precision is paramount. It allows different parts of a system to refer to each other unambiguously and ensures that the correct security policies and protocols are applied. For developers and security professionals, deciphering such identifiers is key to understanding how a particular system is designed to protect data and user privacy. It’s not just jargon; it’s a blueprint for secure communication. The combination suggests a robust and potentially advanced privacy solution built on the foundations of Oblivious HTTP, tailored with specific identifiers to ensure interoperability and security within a defined ecosystem. Understanding these elements helps in troubleshooting, configuration, and ultimately, in ensuring that the promised privacy and security are actually delivered. It’s this level of detail that allows for sophisticated systems to function reliably and securely in the complex digital landscape we navigate every day. The more specific the identifier, the more control and understanding you have over the system’s behavior and security posture.

Why should you care about OHTTP and its specific implementations like the Karo218 SCIR900 Index SC variant? Well, guys, in today’s world, privacy isn’t just a nice-to-have; it’s becoming a fundamental right and a business necessity. As data breaches become more common and surveillance becomes more sophisticated, technologies that enhance privacy are incredibly valuable. Oblivious HTTP, in general, offers a way to reclaim some control over our digital lives by making our online activities less traceable. For businesses, implementing such protocols can lead to increased customer trust, compliance with stricter data protection regulations (like GDPR), and a competitive advantage. If you’re working in cybersecurity, network engineering, or software development, understanding these emerging protocols is crucial for staying ahead of the curve and building secure, privacy-respecting applications. Even as a regular internet user, being aware of these technologies helps you appreciate the efforts being made to protect your data and allows you to make more informed choices about the services you use. It’s about building a more secure and private internet for everyone. The ‘Karo218 SCIR900 Index SC’ identifier, in particular, points to a specific, possibly refined, implementation. This suggests that someone has taken the general principles of OHTTP and built upon them with specific parameters and management structures. This could be for enhanced security, better performance, or specific use cases. For instance, a company might develop its own internal OHTTP standard for sensitive communications, and this identifier would represent that specific standard. Or, it could be part of a research project exploring the boundaries of privacy-preserving communication. The ability to create and manage such specific configurations is what allows for innovation in this space, pushing the envelope on what’s possible in terms of online privacy and security. It’s a testament to the ongoing development and adaptation of internet technologies in response to evolving threats and user demands.

Furthermore, understanding identifiers like Karo218 and SCIR900 within the context of OHTTP helps in diagnosing network issues or security vulnerabilities. If you encounter logs or error messages mentioning these terms, you’ll have a better idea of what system or protocol is involved. This can speed up troubleshooting and allow for more targeted security audits. For instance, knowing that ‘SCIR900’ might refer to a specific cipher suite means you can check the cryptographic strength of that suite if you suspect a weakness. Similarly, if ‘Index SC’ refers to a configuration manager, issues with that component could explain broader problems with how OHTTP connections are being established or secured. In essence, these detailed identifiers act as breadcrumbs, guiding you through the complex architecture of secure communication systems. They are not just arbitrary labels; they represent specific technical choices and configurations that have real-world implications for performance, security, and privacy. The more we understand these specific components, the better equipped we are to manage and secure the digital infrastructure that underpins our modern lives. It’s about having the right vocabulary to describe and interact with the systems that are increasingly running our world. So next time you see a complex string of characters in a technical document or log file, remember that it likely represents a specific piece of a larger, often intricate, puzzle.

In conclusion, while OHTTP Karo218 SCIR900 Index SC might sound like a mouthful of technical jargon, it represents a fascinating intersection of privacy-enhancing technologies, specific implementation details, and structured management. It highlights the ongoing efforts to make the internet a more private and secure place. By breaking down each component, we gain a clearer understanding of how these systems work and why they are important. Whether you’re a tech expert or just someone interested in digital privacy, keeping an eye on advancements like Oblivious HTTP and its specific implementations is a smart move. It’s how we stay informed, secure, and in control in our digital lives. Keep learning, stay curious, and remember that understanding the tech is the first step to mastering it. Cheers!